Obs 指令
實作在家裡自架irl 戶外直播伺服器 一人遊戲直播局hitorigs Live
Obs屏幕录制暂停 热备资讯
如何在pc或mac上向obs添加网络摄像头 图文教程 秒知
Q Tbn 3aand9gcscfigisy Bnwi4axwfaf2zbttsi1m4tmbamc9tyhjgucrc9koj Usqp Cau
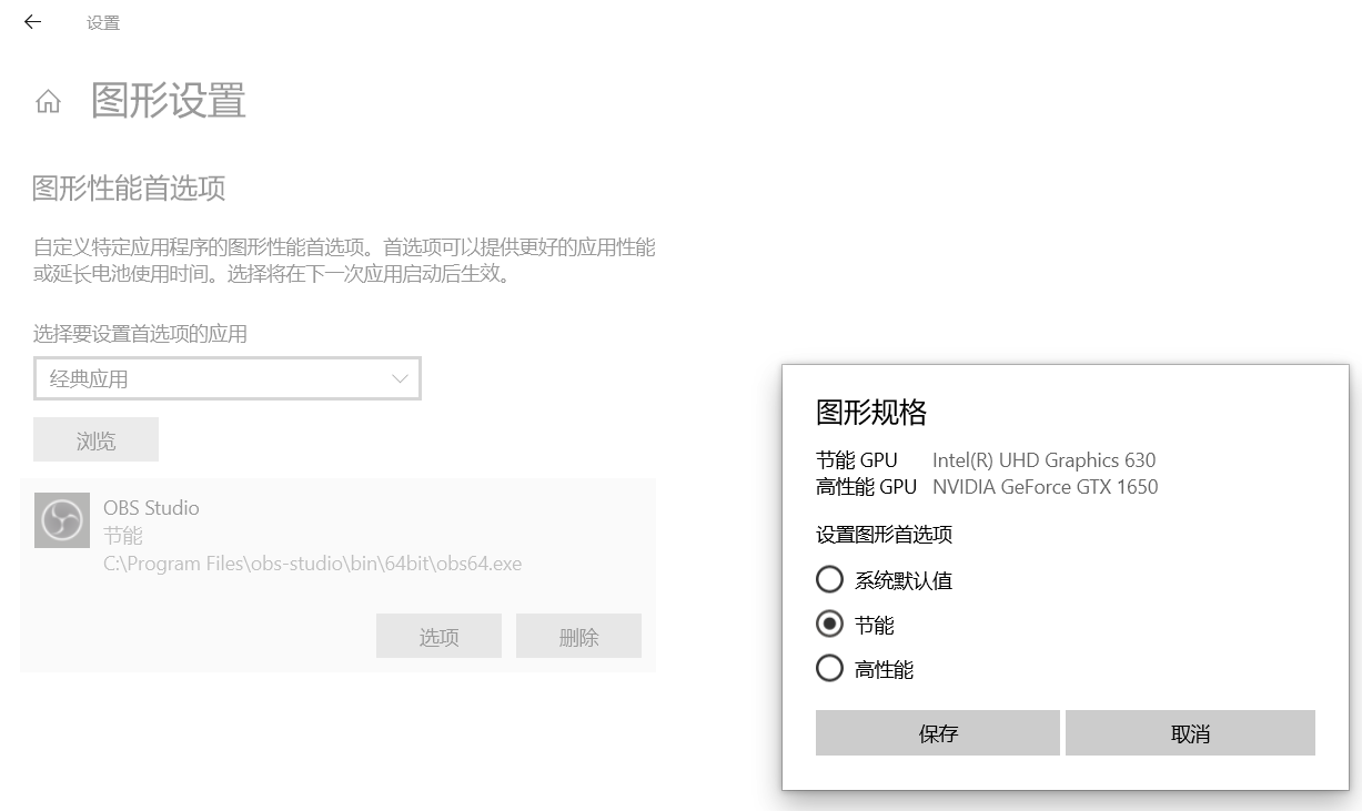
用obs在笔记本上直播的显卡设置详细教程 哔哩哔哩 つロ干杯 Bilibili
Obs视频录制最强三板斧 早下班 很简单 软件应用 什么值得买
头条文章
Obs Console 华为云stack 6 5 0 故障处理03 华为
收费 关于modelarts和obs相结合的收费问题 Modelarts Ei企业智能 华为云论坛
教你如何在ubuntu 18 04 16 04 中安装obs Studio 21 1 Linux就该这么学
云直播obs 推流 功能实践 文档中心 腾讯云
Obs Studio无法捕捉显示器画面设置 Codingisfun Csdn博客
Obs弹幕助手使用图文教程 小葫芦直播管家 基于主播大数据的直播平台obs推流管家软件
Obs屏幕录制暂停 热备资讯
如何在pc或mac上向obs添加网络摄像头 图文教程 秒知
国外小哥开发了 变脸 软件avatarify 并将其开源 骄阳在线
虎牙 斗鱼 哔哩 Qq Obs直播中显示手柄操作指令 百度经验
教學 Obs附掛streamlabs的設定方法 含通知 贊助視窗及跑馬燈文字 耐特電腦資訊站 隨意窩xuite日誌
坦克tank5168 實況記錄玩game旅程 16 如何在實況畫面上 顯示西元年 月 日 時間
机械科学与技术
Obs直播推题 直播答题解决方案 最佳实践 视频直播 阿里云
基于srs Obs搭建直播系统 Pgzxc的专栏 Csdn博客
Obs直播推题 直播答题解决方案 最佳实践 视频直播 阿里云
持久内存指令 Pmdk 简介 墨天轮
云直播obs 推流 功能实践 文档中心 腾讯云
云直播obs 推流 功能实践 文档中心 腾讯云
如何用obs直播 关键的步骤能不能简化一下 程序员大本营
Elgato Gaming 直播神器stream Deck 一手導播讓實況更順暢 Xfastest News
在局域网内使用obs将视频推向nginx Rtmp流媒体服务器 Linux系统教程 红联linux门户
坦克tank5168 實況記錄玩game旅程 14 Obs Twitch實況開台場景及來源設定聊天室的去背
基于obsv25的新特性做了实例 Obs载入webgl爬坑 Obs调试模式开启 Kirahan
實作在家裡自架irl 戶外直播伺服器 一人遊戲直播局hitorigs Live
Obs插件 Input Overlay安装与使用 Gocsgogo
6 7 3 单数据块读操作代价计算演示 墨天轮
Ubuntu Linux 使用open Broadcaster Software 錄製螢幕畫面教學 G T Wang
Obs多路推流插件v0 2 4 绿色版 147下载站
Obs Studio使用教程
教你如何在ubuntu 18 04 16 04 中安装obs Studio 21 1 Linux就该这么学
在局域网内使用obs将视频推向nginx Rtmp流媒体服务器 Sunwardtree的个人空间 Oschina
Q Tbn 3aand9gcsueff8r2zc5h2d26plsrcfom8uk N1tu9udg Usqp Cau
如何在windows 10上使用obs记录屏幕 月灯依旧
使用visual Studio开发c 应用 增量编译和shell支持 腾讯网
Obs 最新版obs黑屏问题的解决办法 Win10用户进来看 爱言情
實作在家裡自架irl 戶外直播伺服器 一人遊戲直播局hitorigs Live
Obs视频录制最强三板斧 早下班 很简单 软件应用 什么值得买
弹幕库 哔哩哔哩直播助手for Windows Mac Linux
如何看待bilibili直播姬疑似盗用obs代码 知乎
基于obsv25的新特性做了实例 Obs载入webgl爬坑 Obs调试模式开启 Kirahan
在线等 急 一开obs绝地求生就崩溃 Obs吧 百度贴吧
平安云 云以致用智造未来
實況直播軟體obs下載設定教學 Alvin S Blog 部落格
Q Tbn 3aand9gctubzcgufchc9fg7q9vrhosft7ndvk0l 1 Sgaomug Usqp Cau
Pc端开源的推流软件 Obs Studio 海涛高软 Csdn博客
云直播利用obs推流抖音电脑屏幕或pc游戏 游戏加速器评测
Obs教學youtube超方便去背指令網址 Youtube
Fodra上无法安装obs解决方法 哔哩哔哩 つロ干杯 Bilibili
Obs 新增日期與時間至錄影或串流中 萌芽綜合天地 萌芽網頁
海底地震仪 Obs 系列化 专业化 勘探
Obs源码编译开发 网易数帆 博客园
6 7 3 单数据块读操作代价计算演示 墨天轮
Obs Studio設定項詳解與前置優化設定作業 1fps實況設定與優劣分析 上篇 Ra心裡話 小數據之眼 痞客邦
實況直播軟體obs下載設定教學 Alvin S Blog 部落格
人人都是實況主 Twitch遊戲實況obs Studio設定 下 Ra心裡話 小數據之眼 痞客邦
Obs Open Boardcast Server 结构分析 神气 博客园
Obs直播推题 直播答题解决方案 最佳实践 视频直播 阿里云
Obs Java Sdk 实践4 统计指定目录下的文件和子目录大小 对象存储服务 华为云论坛
Sas 使用obs 指令取出部分数据 蹲墙头等葒杏 新浪博客
基于obsv25的新特性做了实例 Obs载入webgl爬坑 Obs调试模式开启 Kirahan
Obs 最新版obs黑屏问题的解决办法 Win10用户进来看 爱言情
如何使用obs在youtube上直播 月灯依旧
Be3ol3jc Kxelm
Obs 可重复使用的手术钳 Buy Surgical Forceps Insulated Bipolar Forceps Bipolar Coagulation Forceps Product On Alibaba Com
Obs 螢幕錄影 螢幕擷取教學 完全免費且無廣告 萌芽綜合天地 萌芽網頁
Obs教學youtube聊天室去背1 7 Youtube
Re 教學 Obs 基本 實況教學 新舊版皆有 107 02 22更新 綜合實況討論板哈啦板 巴哈姆特
Obs软件 显示器捕获 黑屏解决方法参考 适用于更改图形处理器以及兼容性无效的情况 Weixin 的博客 Csdn博客
Obs直播 录制cf参数设置教程 哔哩哔哩 つロ干杯 Bilibili
Obs插件 Input Overlay安装与使用 Gocsgogo
Ren0809k Get Out Off My Customs Twitch
Obs Studio設定項詳解與前置優化設定作業 1fps實況設定與優劣分析 上篇 Ra心裡話 小數據之眼 痞客邦
关于直播学习笔记 004 Nginx Rtmp Srs Vlc Obs
硬派精璽 Elgato Stream Deck 視頻直播操作控制台 露天拍賣
国产海底地震仪的时间记录与原始数据精细校正
Obs 可重复使用的手术钳 Buy Surgical Forceps Insulated Bipolar Forceps Bipolar Coagulation Forceps Product On Alibaba Com
實況工具小介紹 不專業 Kpao0304的創作 巴哈姆特
Obs教程 Obs从入门到精通 Obs开发语言 软件开发网
如何在obs中记录电话摄像头流 月灯依旧
虎牙 斗鱼 哔哩 Qq Obs直播中显示手柄操作指令 百度经验
教你如何在ubuntu 18 04 16 04 中安装obs Studio 21 1 Linux就该这么学
Win10下怎么用obs捕捉全屏放映的ppt Qq 的博客 Csdn博客
Upmost Mpb750 Uvc Hdmi 免驱高清采集卡测试mac Obs和linux Vlc Rehatman的专栏 52rd博客 52rd Com
如何看待bilibili直播姬疑似盗用obs代码 知乎
Ubuntu Linux 使用open Broadcaster Software 錄製螢幕畫面教學 G T Wang
动手体验 使用java Sdk管理华为云对象存储obs 对象存储服务 华为云论坛
Obs 黑屏解决办法 设置为集成显卡仍无效时可以尝试 哔哩哔哩 つロ干杯 Bilibili
软件使用心得记录 录屏 截图软件 Obs Studio Sharex Snipaste 程序员大本营
直播技术的背后 Rtmp协议 Infoq 写作平台
Obs屏幕录制暂停 热备资讯
虎牙 斗鱼 哔哩 Qq Obs直播中显示手柄操作指令 百度经验
基于srs Obs搭建直播系统 极客分享
Sas 使用obs 指令取出部分資料 No Quality Data No Product
云直播利用obs推流抖音电脑屏幕或pc游戏 游戏加速器评测


